MozTW 討論區

各項 Mozilla 相關軟體與技術討論
現在的時間是 2025-10-23, 12:41

所有顯示的時間為 UTC + 8 小時





發表新文章 回覆主題  [ 1 篇文章 ] 
發表人 內容
文章發表於 : 2004-11-24, 23:19 
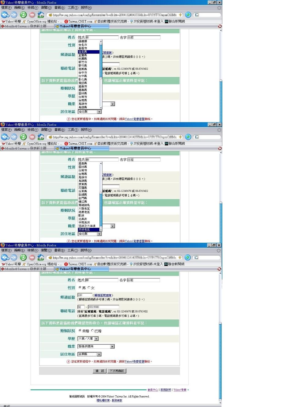
小弟最近裝了firefox 1.0繁體中文版,在一般的瀏覽上沒有什麼問題,可是當小弟使用像是設定好選項且有捲軸的下拉式選單,點選的項目在使用捲軸之後,點選後就無法顯示所點選的項目。例如:在某一網站修改資料時,要改居住地區時,通常都已設定台灣各縣市及其他外國地區並從中擇一,但是一頁無法全部顯示,如果是要修改在顯示之外的地區,就要用捲軸向下拉再點選,可是用firefox下拉後點選非洲地區(小弟故意選的),就會出現台東縣,要再次下拉捲軸、點選或是點選向下多次才能正確的點選。

請問這個問題是小弟的firefox和其他軟體有衝到,還是是什麼狀況?謝謝。


附加檔案:
問題.jpg [169.08 KiB]
被下載 300 次
回頂端
Mozilla/5.0 (Windows; U; Windows NT 5.0; zh-TW; rv:1.7.5) Gecko/20041119 Firefox/1.0
  
引用回覆  
顯示文章 :  排序  
發表新文章 回覆主題  [ 1 篇文章 ] 

所有顯示的時間為 UTC + 8 小時


誰在線上

正在瀏覽這個版面的使用者:沒有註冊會員 和 48 位訪客


不能 在這個版面發表主題
不能 在這個版面回覆主題
不能 在這個版面編輯您的文章
不能 在這個版面刪除您的文章
不能 在這個版面上傳附加檔案

搜尋:
前往 :  
cron
Powered by phpBB® Forum Software © phpBB Group
正體中文語系由 竹貓星球 維護製作
© moztw.org, Mozilla Foundation
MozTW,Mozilla 台灣社群